Skip to content
mmdoc
Search
K
Main Navigation
指南
商城
Appearance
Menu
Return to top
页面导航
Table of Contents for current page
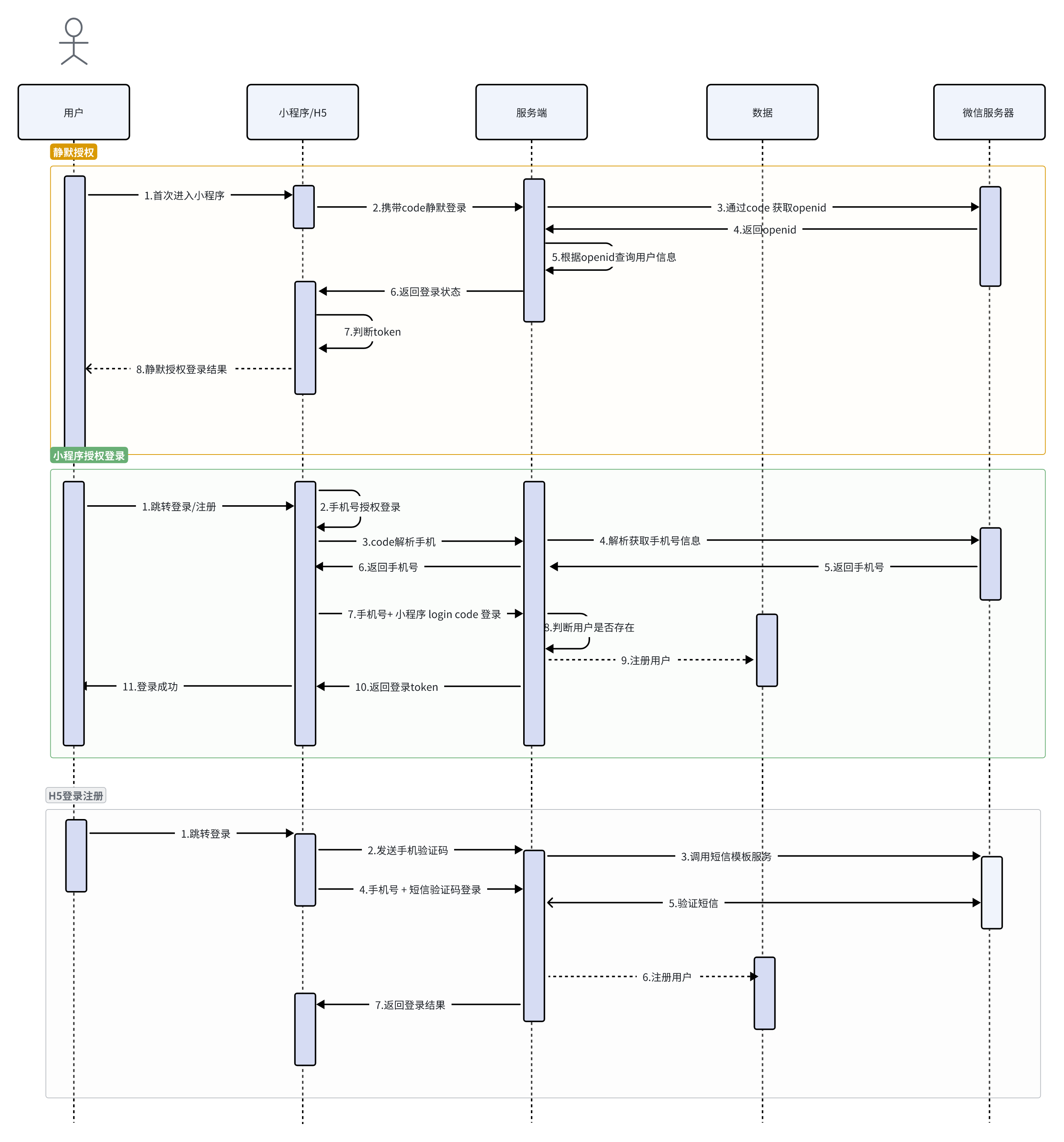
会员登录
流程图如下: